Утилизация аккумуляторов: правила и безопасные методы
Отработанные источники питания представляют серьезную угрозу для окружающей среды, требуя особого подхода к их обезвреживанию. Просто выбросить их в мусорный контейнер — значит сознательно нанести вред экологии и нарушать природоохранное законодательство. При грамотной утилизации аккумуляторов извлекаются ценные компоненты для повторного применения и нейтрализуются опасные вещества. Этот процесс требует специального оборудования и знаний, поэтому доверять его можно только лицензированным компаниям, работающим в соответствии с действующими нормативами.
Содержание
- Почему опасно выбрасывать аккумуляторы в обычный мусор
- Виды аккумуляторов и особенности их утилизации
- Основные рекомендации правильной утилизации
- Как происходит переработка аккумуляторов
- VOLTS: долговечные и безопасные LiFePO₄-накопители без лишних проблем с утилизацией
- Заключение: зачем правильно утилизировать и что получает экология
Почему опасно выбрасывать аккумуляторы в обычный мусор
Попадая на полигон твердых бытовых отходов, корпус батареи постепенно разрушается под воздействием внешних факторов. Это приводит к высвобождению токсичных соединений и тяжелых металлов, которые просачиваются в почву и грунтовые воды. Ртуть, свинец, кадмий, литий и щелочи наносят непоправимый ущерб экосистеме, отравляя флору и фауну на большой территории.
Сжигание на мусоросжигательных заводах также не решает проблему, а лишь усугубляет ее. При высокотемпературной обработке опасные вещества не уничтожаются, а попадают в атмосферу, разносятся ветром и выпадают с осадками. Поэтому единственно верный путь — организованная утилизация аккумуляторных батарей через специализированные компании, имеющие разрешительные документы на этот вид деятельности.

Виды аккумуляторов и особенности их утилизации
Каждый тип источников питания имеет уникальный химический состав, что определяет различные методы их переработки. Подход к обезвреживанию автомобильной свинцово-кислотной АКБ и маленькой литиевой батарейки из смартфона сильно отличается. Знание этих нюансов объясняет, как утилизировать аккумулятор правильно и с наименьшим риском для себя и природы.
Рассмотрим основные виды аккумуляторных источников питания:
- свинцово-кислотные;
- литий-ионные;
- никель-кадмиевые и никель-металлогидридные;
- щелочные (алкалиновые) элементы.
Свинцово-кислотные аккумуляторы
Данный вид широко применяется в автомобильной технике и системах резервного питания. Их переработка хорошо отлажена и экономически выгодна благодаря большому содержанию свинца. Процесс начинается с нейтрализации серной кислоты, которая преобразуется в воду или сульфат натрия. Затем корпус дробится для отделения пластика. Металлические компоненты направляются в плавильные печи, где свинец очищается и готовится к повторному использованию. Вторичный металл ничем не уступает первичному, а его добыча из лома требует значительно меньше ресурсов. Таким образом, утилизация свинцовых аккумуляторов замыкает производственный цикл, делая его более экологичным.
Литий-ионные аккумуляторы
Эти источники энергии питают современную электронику и электромобили, но их переработка сложна из-за реактивной природы лития. Первым делом их полностью разряжают до нулевого напряжения, чтобы исключить риск возгорания или взрыва. Далее с помощью резкого охлаждения или гидрометаллургических методов разделяют компоненты.

Литиевые соли извлекаются для дальнейшего использования, а алюминиевые и медные токопроводящие элементы отправляются на переплавку. Сложность представляет отделение тонких слоев катода и анода, что требует точного оборудования. Все же растущий спрос на литий делает их переработку более целесообразной, чем новая добыча, сопровождается экологическими катастрофами.
Никель-кадмиевые (Ni-Cd) и никель-металлогидридные (Ni-MH) аккумуляторы
Утилизация этих видов особенно важна из-за высокой токсичности кадмия, способного накапливаться в живых организмах. На специализированных предприятиях аккумуляторы подвергаются высокотемпературной обработке в плавильных печах. Кадмий при этом испаряется и улавливается специальными фильтрами-скрубберами. Никель и железо, как более тугоплавкие металлы, отделяются в виде сплава, который затем используется в металлургической промышленности для производства нержавеющей стали. Правильная переработка никель-кадмиевых батарей предотвращает попадание этого опасного тяжелого металла в окружающую среду.
Щелочные (алкалиновые) батарейки
Несмотря на кажущуюся безобидность, эти распространенные элементы также требуют специальной утилизации. Их переработка лает ценный железо-марганцевый сплав и цинк, которые затем используются повторно. Процесс включает механическое разделение компонентов с последующей нейтрализацией щелочного электролита. Пусть их опасность ниже, чем у свинцовых или литиевых аналогов, массовое скопление на свалках создает серьезную экологическую нагрузку. Многие страны организуют отдельный сбор таких элементов через сети супермаркетов и общественные приемные пункты.
Основные рекомендации правильной утилизации
Чтобы внести свой вклад в сохранение природы, достаточно запомнить несколько простых правил. Никогда не храните поврежденные или вздувшиеся элементы дома и не несите их в обычный мусорный бак. Многие задаются вопросом, где сдать литий ионные аккумуляторы и другие типы безопасно и законно.

Дадим вам несколько хороших рекомендаций по этому вопросу:
- Найдите ближайший пункт приема через интернет или специальные экологические карты.
- Уточните, какие именно типы принимают и в каком состоянии.
- Убедитесь, что организация имеет лицензию на обращение с опасными отходами.
- При сдаче крупной партии заранее позвоните и договоритесь о времени.
Запрет на выброс в общий мусор
Выбрасывание батарей вместе с бытовыми отходами прямо запрещено экологическим законодательством многих стран. Это нарушение повлечет большие штрафы для физических лиц и предпринимателей. Опасные вещества из разлагающихся корпусов проникают глубоко в почву, достигая водоносных слоев и отравляя питьевую воду. Даже одна маленькая батарейка способна загрязнить тяжелыми металлами около 20 квадратных метров земли. Поэтому правильная переработка аккумуляторов — это не просто рекомендация, а гражданская обязанность каждого сознательного человека.
Сдача в специализированные пункты приема
Профильные пункты приема есть в каждом городе, пусть их не всегда легко найти. Часто их организуют крупные торговые сети, гипермаркеты или волонтерские экологические движения. Принимая аккумуляторы, организации обеспечивают их правильную транспортировку и передачу лицензированным предприятиям для дальнейшей переработки. Некоторые компании предлагают даже бесплатный вызов курьера для крупных партий. Это простой и безопасный способ избавиться от отработанных элементов питания без вреда для природы.

Соблюдение норм хранения и транспортировки
До момента сдачи важно правильно хранить элементы, особенно поврежденные. Их следует поместить в сухое прохладное место, изолировав от влаги и прямых солнечных лучей. Контакты желательно заизолировать во избежание короткого замыкания. Для транспортировки лучше использовать пластиковые контейнеры с твердыми стенками, которые предотвращают механические повреждения. Не стоит складывать много элементов в одну емкость — это приводит к их взаимодействию и возгоранию. Особую осторожность требуют литиевые аккумуляторы, склонные к самовозгоранию при нарушении целостности корпуса.
Учет состояния и повреждений аккумулятора
Поврежденные, вздувшиеся или сочащиеся элементы требуют особого обращения. О их состоянии обязательно нужно предупредить приемный пункт заранее — не каждый готов принять такую партию. Сильно поврежденные аккумуляторы нуждаются в специальной упаковке и маркировке при транспортировке. Ни в коем случае не пытайтесь вскрывать корпус или самостоятельно нейтрализовать электролит — это крайне опасно. Профессионалы используют специальное оборудование и средства защиты для работы с такими отходами. Своевременное информирование приемного пункта о состоянии батарей поможет им подготовиться и обеспечить безопасность процесса.
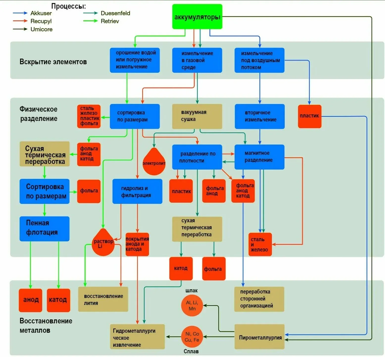
Как происходит переработка аккумуляторов
Современная переработка представляет собой многоступенчатый технологический процесс. На первом этапе происходит сортировка по химическому составу и типам. Далее элементы подвергаются глубокой разрядке и механическому дроблению для переплавки составляющих материалов. С помощью гидрометаллургических или пирометаллургических методов извлекаются ценные металлы и соединения. Многие не знают, куда выбрасывать аккумуляторы, но на самом деле их ждет сложный путь превращения во вторсырье. Пластиковые корпуса перерабатываются в гранулы для производства новых изделий. Из свинца делают новые аккумуляторные пластины, а литий и кобальт возвращаются в производственный цикл электронной промышленности.

VOLTS: долговечные и безопасные LiFePO₄-накопители без лишних проблем с утилизацией
Литий-железо-фосфатные аккумуляторы VOLTS отличаются не только длительным сроком службы, но и упрощенной процедурой утилизации. В их составе отсутствует кобальт, что кратно снижает токсичность и делает простым процесс переработки. Стабильная химическая структура LiFePO₄ гарантирует их безопасность для окружающих на протяжении всего жизненного цикла, включая этап утилизации. Тысячи пользователей спрашивают, как сдать эти аккумуляторы на утилизацию, и для продукции VOLTS этот процесс часто организует сама компания или ее официальные партнеры. Это экологически ответственный подход, обеспечивающий замкнутый цикл использования материалов.
Заключение: зачем правильно утилизировать и что получает экология
Правильное обращение с отработанными элементами питания предотвращает загрязнение огромных территорий токсичными веществами. Извлечение и повторное использование металлов снижает потребность в добыче новых ресурсов, сохраняя природные богатства для будущих поколений. Таким образом, грамотная утилизация аккумуляторов решает сразу две важнейшие задачи — охрану окружающей среды и экономию природных ресурсов. Каждый сданный в специальный пункт приема аккумулятор — это вклад в здоровье планеты. Развитие системы переработки создает новые рабочие места и стимулирует развитие прогресс в области зеленых технологий. Осознанное потребление и ответственность за отходы становятся неотъемлемой чертой современного цивилизованного общества.